p Beim Schuljahreswechsel werden die vorliegenden Grundeinstellungen ins Folgeschuljahr übertragen. Änderungen bzw. Ergänzungen z. B. für das Jahreszeugnis, die danach vorgenommen werden, stehen im neuen Schuljahr nicht zur Verfügung. Nehmen Sie daher die Einstellungen für alle Zeugnisarten rechtzeitig vor. |
Die nachfolgende Kurzanleitung führt Sie schnell durch alle Anpassungsschritte.
Die ausführliche Anleitungen enthalten Bildschirmfotos und weiterführende Informationen oder Hinweise zu besonderen Einstellungen.
Grundeinstellungen - Kurzanleitung
|
|
|
|
|
|
Letzte Aktualisierung: 01.07.2025
Grundeinstellungen - Ausführliche Anleitungen
Eine Schulstundentafel weist die Fächer mit Anzahl der Stunden aus, die eine Klassenstufe an Unterricht erhält. Basis für die Schulstundentafel ist die sogenannte Basisstundentafel des jeweiligen Bildungsganges. Schulstundentafel anlegen >Datei: Schulische Daten >Klicken Sie Neuen Datensatz anlegen >Wählen Sie aus der Werteliste den Bildungsgang Ihres Schulzweiges aus. >Wählen Sie die Basisstundentafel, des für die Klasse gültigen Bildungsplanes, über die Werteliste beim Feld Profil aus. >Vergeben Sie einen passenden Namen im Feld SST-Kürzel und speichern Sie >Passen Sie die Angaben zu den Lehrerwochenstunden für die einzelnen Jahrgangsstufen an. >Fehlende Fächer ergänzen Sie bitte, wie im Kapitel Stundentafel beschrieben. >Speichern Sie danach erneut. Auswahl Bildungsgang Auswahl Profil Anpassungen in der Schulstundentafel Schulstundentafel prüfen >Datei: Schulische Daten >Überprüfen Sie hier, ob die Schulstundentafeln richtig definiert wurden:
|
|
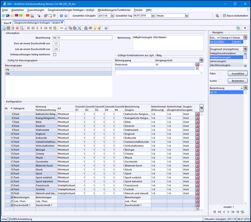
Anpassungen Im Modul Klassen >Datei: Schulische Daten >Erfassen Sie die Klassenleitung und deren Stellvertretung auf dem Reiter Stammdaten. >Falls in der Klasse Schüler mit verschiedenen Abschlusszielen oder Ausbildungsberufen gemeinsam unterrichtet werden, legen Sie pro Abschlussziel oder Ausbildungsberuf eine eigene Klassengruppe an. >Weisen Sie jeder Klassengruppe eine Schulstundentafel zu (siehe unten). >Tragen Sie die für die Klasse notwendigen Zeugnisarten auf dem Reiter Zeugnisse ein. >Nehmen Sie für diese Zeugnisarten bei Bedarf noch verschiedene Einstellungen vor:
Schulstundentafel einer Klasse / Klassengruppe zuweisen >Datei: Schulische Daten >Im Navigator die Klasse auswählen, für die Sie eine Schulstundentafel angelegt haben. >Wechseln Sie auf den Reiter Klassengruppe. Wenn Sie nun auf das Feld Stundentafel geklickt haben, werden alle für den Bildungsgang der Klassengruppe angelegten Schulstundentafeln zur Auswahl angezeigt. Zeugnisart zuordnen >Datei: Schulische Daten >Im Navigator die Klasse auswählen. >Wechseln Sie auf den Reiter Zeugnisse. >Wählen Sie in der Spalte Zeugnisart aus, welche Zeugnisse die Klasse erhält. >Wenn Sie im Modul Schulen schon Einstellungen (Zeugnisdatum und Zeugnisunterzeichner Schulleitung) zum Zeugnis vorgenommen haben, werden diese nach Auswahl der Zeugnisart angezeigt, ansonsten wird nur die ausgewählte Zeugnisart angezeigt. Option 1: Alle Schüler der Klasse erhalten die gleichen Zeugnisse Option 2: Die Schüler einer Klasse erhalten unterschiedliche Zeugnisse Ein Beispiel aus dem beruflichen Bereich wäre die Abbildung von Sommer- und Winterprüflingen. Während Sommerprüflinge zum Schuljahresende das Abschlusszeugnis erhalten, erhalten die Winterprüflinge ein Versetzungs-/Jahreszeugnis. Zeugnisdatum festlegen Es gibt zwei Möglichkeiten das Zeugnisdatum festzulegen: 1.Sie können das Zeugnisdatum direkt im Modul Klassen auf dem Reiter Zeugnisse in die Spalte Zeugnisdatum eintragen. Dieses Datum gilt dann nur für die ausgewählte Klasse. 2.Wenn Sie das Zeugnisdatum im Modul Schulen (Datei: Schulische Daten Zeugnisunterzeichner Schulleitung festlegen Wenn Sie im Feld Zeugnisunterzeichner Schulleitung keine Auswahl vornehmen können, legen Sie zunächst im Modul Schulen (Datei: Schulische Daten Zeugnisunterzeichner Klassenleitung festlegen Kontrollieren Sie zuerst, ob im Modul Lehrer auf dem Reiter Person für alle beteiligten Lehrkräfte Zeugnisunterschriften hinterlegt sind. Ggf. ergänzen Sie diese. Die Spalte Zeugnisunterzeichner Klassenleitung ist vorbelegt mit der auf dem Reiter Stammdaten des Moduls Klassen hinterlegten Klassenleitung. Ist dort kein Eintrag vorhanden, bleibt das Feld leer. Ist ein Eintrag vorhanden, können Sie in der Spalte Zeugnisunterzeichner Klassenleitung zwischen Klassenleitung und stellvertretender Klassenleitung als möglichen Zeugnisunterzeichnern wählen. Die Spalten Prüfungsvorsitz Name und Prüfungsvorsitz Funktion sind nur für Abschlusszeugnisse von Bedeutung. Zeugniseinstellungen zuweisen Die letzte Spalte zugehörige Zeugniseinstellung der Tabelle auf dem Reiter Zeugnisse im Modul Klassen wird benötigt, wenn Sie verschiedene Zeugnisse der gleichen Zeugnisart (z. B. Abschlusszeugnisse) ausgeben wollen. In einer Werkrealschulklasse könnte es beispielsweise notwendig sein, dass für eine Klasse sowohl ein Hauptschulabschlusszeugnis als auch ein Werkrealschulabschlusszeugnis zur Verfügung steht. In diesem Fall sollten Sie die Schüler in verschiedenen Klassengruppen je nach Abschlussziel anlegen und jeder dieser Klassengruppen die passende Zeugniseinstellung zuweisen. Ähnlich würden Sie auch in der Berufsschule bei Schülern eines Bildungsgangs verfahren, die unterschiedliche Ausbildungsberufen haben und daher unterschiedliche Abschlusszeugnisse bekommen sollen. Gibt es in der Klasse, die Sie bearbeiten, nur eine Zeugniseinstellung, müssen Sie in dieser Spalte keine Einstellungen vornehmen. Der notwendige Eintrag wird automatisch erzeugt, sobald nur eine Zeugniseinstellung existiert. |
>Datei: Schüler >Navigator: Klasse wählen >Modulbezogene Funktionen: Einstellungen Fächerwahl oder Symbol >Prüfen Sie die Belegung der Fächer unter den einzelnen Karteireitern. >Ggf. Einstellungen vorbelegen und Pflichtfächer vorbelegen anpassen >Übernehmen Sie die Einstellungen mit der Schaltfläche OK. >Passen Sie ggf. die Auswahl an. >Speichern Sie die Fächerwahl mit |
Arbeitsgemeinschaften werden anders als Unterricht verwaltet und benotet. Informieren Sie sich hier genauer. |
Textbausteine können für Zeugnisse oder Serienbriefe genutzt werden. Bei der Verwendung mit Zeugnissen können Textbausteine für die Formulierung von Verbalbeurteilungen, Bemerkungen und Hinweisen verwendet werden. In der Textbausteinebibliothek sind bereits Textbausteine hinterlegt. Textbausteine können Sie nach Excel exportieren und ggf. von dort ausdrucken. Sie können einem bestimmten Zeugnis zugeordnet werden sowie entsprechend ihrer Ausprägungsart entweder nach Noten (1-6) oder nach Kompetenzniveaus (A - D) abgespeichert werden. Im Abschnitt Notenerfassung klassen-/gruppenweise ist beschrieben, wie Sie Textbausteine nutzen können. Anlegen eines Textbausteins Im folgenden Beispiel wird gezeigt, wie Sie einen Textbaustein zum Abruf für den Zeugnisabschnitt Bemerkungen erfassen und abrufen können. Im Abruf bei der Schülerin Havva würde er lauten: Havva nahm am muttersprachlichen türkischen Unterricht teil. >Datei: Verwaltung >Legen Sie einen neuen Textbaustein mit Klick auf >Vergeben Sie im Feld Schlüssel z. B. die Bezeichnung Bem_001. >Haken Sie die Checkbox bei Zeugnissen an. >Legen Sie im Bereich Einordnung als Gruppe Bemerkungen fest. >Wählen Sie bei Zuordnung aus der Werteliste Bem aus. Alle weiteren Felder im Bereich Einordnungen sind optional: •Im Feld Kategorie können Sie den Textbaustein einer Note zuweisen. Dies ist bei dieser Bemerkung nicht erwünscht. •Im Feld Zeugnisart können Sie den Textbaustein einer Zeugnisart zuweisen. Wir benötigen die Bemerkung in allen Zeugnissen/Schulberichten, daher bleibt dieses Feld unausgefüllt. •Angehaktes Feld deaktivieren, bedeutet: der Textbaustein wird nirgends zur Auswahl angeboten. Im Bereich Textbausteine in den verschiedenen Ausprägungen gibt es vier Textfelder. Hier erfassen Sie vier verschiedene Formen eines Textbausteins (männliche Form ohne Fürwort, weibliche Form ohne Fürwort, männliche Form mit Fürwort, weibliche Form mit Fürwort). Zum Einfügen des Datenfeldes Vorname des Schülers, gehen Sie so vor: >Klicken Sie mit der rechten Maustaste an die Stelle des Textes, an der Sie z. B. den Vornamen einfügen möchten. >Aus dem sich öffnenden Kontextmenü wählen Sie Datenfeld auswählen. >Es öffnet sich ein Fenster mit allen möglichen Datenfeldern, die in ASV-BW zur Verfügung stehen. >Um den Vornamen des Schülers schnell zu finden, geben Sie bei Filter Vorname ein. In der unteren Liste stehen jetzt nur noch Vorname-Datenfelder zur Auswahl. >Da Sie das Datenfeld eines Schülers benutzen möchten, gehen Sie zur Rubrik Schüler und wählen den Vornamen aus. >Ergänzen Sie dann die Bemerkung mit: nahm am muttersprachlichen türkischen Unterricht teil. >Speichern Sie danach den Datensatz mit Testen des neu angelegten Textbausteins Um das Ergebnis in der Notenerfassung abzurufen, gehen Sie so vor: >Datei: Leistungs- und Zeugnisdaten >Wählen Sie eine Klasse aus. >Wenn Sie möchten, können Sie die Spalte Bemerkungen verbreitern. >Klicken Sie die Schaltfläche Bemerkungen erfassen >Wählen Sie aus der Werkzeugleiste >Nach Eingabe von Bem bei Zuordnung, erscheint der angelegte Textbaustein zur Auswahl. >Klicken zum Abschluss auf Übernehmen >Schließen Sie das Textbaustein-Fester.
>Der Textbaustein wurde nun abgerufen. Er könnte im Feld Details noch nachbearbeitet oder ergänzt werden. >Mit der Schaltfläche Übernehmen wird er schließlich in die Bemerkungen übernommen. Zuordnungen von Verbalbeurteilungen Damit Sie Ihre eigenen Verbalbeurteilungen in den Bereichen Schulbericht oder Allgemeine Beurteilung in der passend Zuordnung abspeichern, benötigen Sie die korrekte Zuordnungsbezeichnung. Diese erhalten Sie so: >Datei: Leistungs- und Zeugnisdaten >Klicken Sie die Schaltfläche Bemerkungen erfassen >Wählen Sie aus der Werkzeugleiste >Mit Klick auf das Wertelistensymbol von Zuordnung erhalten Sie die Liste mit den Bezeichnungen. >Für das Speichern Ihrer Textbausteine in der passenden Zuordnung geben Sie bitte die Kurzform an. |
2025 Service Center Schulverwaltung - Impressum | Datenschutz
