>Klicken Sie auf die gewünschte Noteneinstellung mit der rechten Maustaste.
>Wählen Sie aus dem Kontextmenü den Eintrag Ziel speichern unter bzw. Link speichern unter.
>Wählen Sie einen Speicherort, um die Noteneinstellungen zu speichern und von dort in ASV zu importieren.
>s Bei vom SCS bereitgestellten Notenblöcken darf der Blockname nicht geändert werden.
Gegenüber Schuljahr 2020/21 stehen hier verbesserte Einstellungen (insbesondere die korrigierten Durchschnittsblöcke „Prüfungsleistungen“) sowie neue, ergänzende Noteneinstellungen für den nachträglichen Import (farbig markiert) zur Verfügung.
Hier die aktuellen Einstellungen (insbesondere die korrigierten Durchschnittsblöcke Prüfungsleistungen).
Ergänzende Noteneinstellungen für den nachträglichen Import (falls bereits [Halbjahres-]Noten erfasst wurden) sind grün markiert.
Schulart |
Zeugnisart |
Anmerkungen (unterhalb der Tabelle) |
Aktualisierung |
Noteneinstellungen |
|||
|---|---|---|---|---|---|---|---|
Berufliche Schulen |
|
J |
|
|
|
7.5.2024 |
|
HI |
J |
|
|
|
7.5.2024 |
||
HZ |
J |
|
|
|
7.5.2024 |
||
|
|||||||
Berufsschule |
HZ |
|
A |
|
1 |
7.5.2024 |
|
HZ |
|
A |
|
1 |
7.5.2024 |
||
|
|
A |
|
3 |
7.5.2024 |
||
|
|
A |
|
3 |
7.5.2024 |
||
HZ |
|
A |
|
8 |
12.12.2024 |
||
AV / AVdual (nur mHS) |
HZ |
|
A |
|
|
13.9.2024 |
|
|
|
A |
|
3 |
13.9.2024 |
||
|
|||||||
Berufsfachschule (2BFS) |
HZ |
|
A |
|
1, 6, 7 |
7.5.2024 |
|
|
|
A |
|
3, 6, 7 |
7.5.2024 |
||
|
|||||||
Erzieher / Sozialpäd. Assistenz (ASA) |
HZ |
|
ASA |
|
|
7.5.2024 |
|
|
|
ASA |
|
|
7.5.2024 |
||
|
|||||||
Erzieher (ASA + FHR) |
HZ |
|
ASA |
FHR |
|
7.5.2024 |
|
|
|
ASA |
FHR |
|
7.5.2024 |
||
|
|||||||
Berufskolleg |
HZ |
|
|
FHR |
|
7.5.2024 |
|
|
|
|
FHR |
3 |
7.5.2024 |
||
|
|||||||
Berufskolleg |
HZ |
|
A |
|
|
7.5.2024 |
|
|
|
A |
|
3 |
7.5.2024 |
||
|
|||||||
Berufskolleg |
HZ |
|
A |
FHR |
2, 5 |
7.5.2024 |
|
|
|
A |
FHR |
3, 5 |
7.5.2024 |
||
|
|||||||
Berufskolleg |
HZ |
|
A |
FHR |
2 |
21.07.2025 |
|
|
|
A |
FHR |
3 |
21.07.2025 |
||
HI = Halbjahresinformation, HZ = Halbjahreszeugnis, J = Jahreszeugnis, A = Abschlusszeugnis, FHR = Zeugnis der Fachhochschulreife, AB = Abgangszeugnis
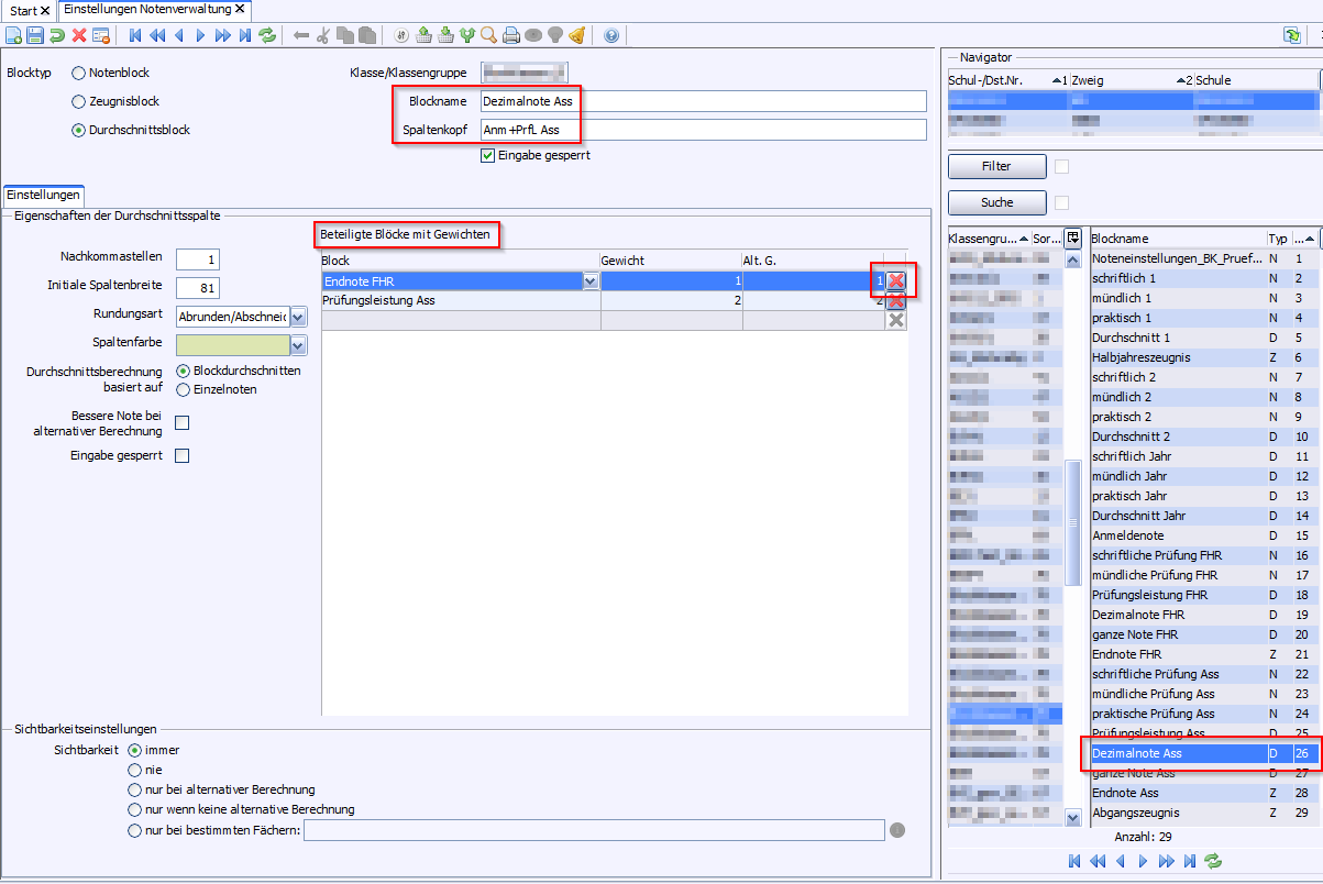
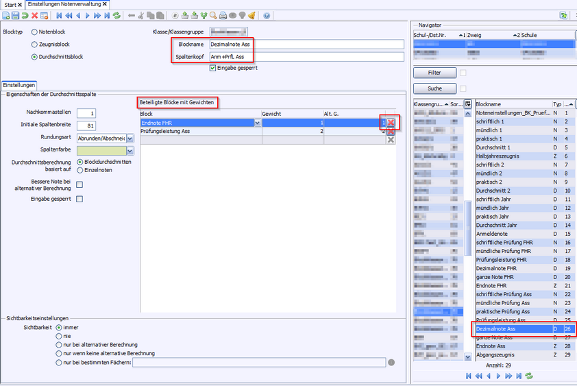
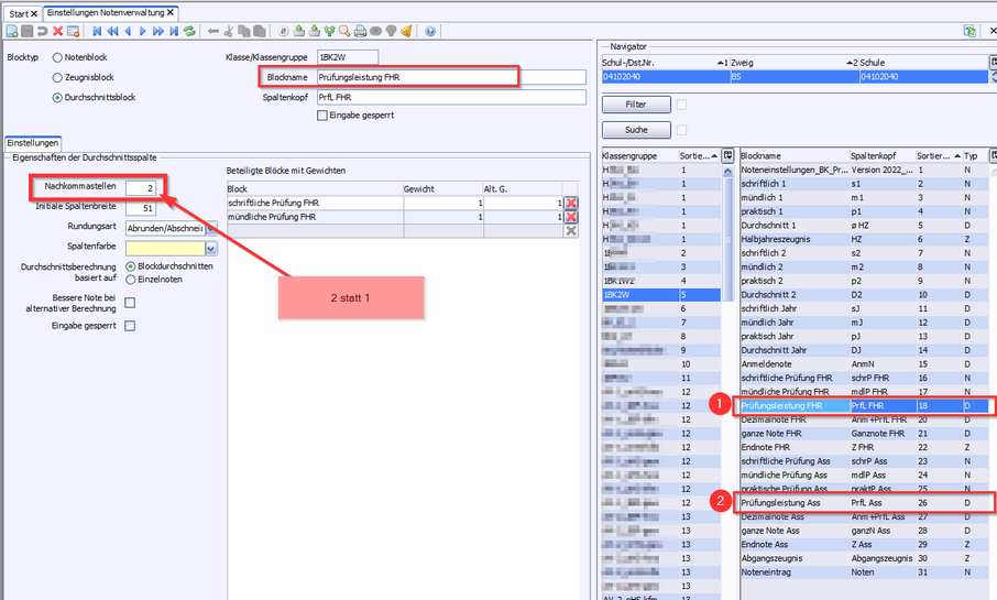
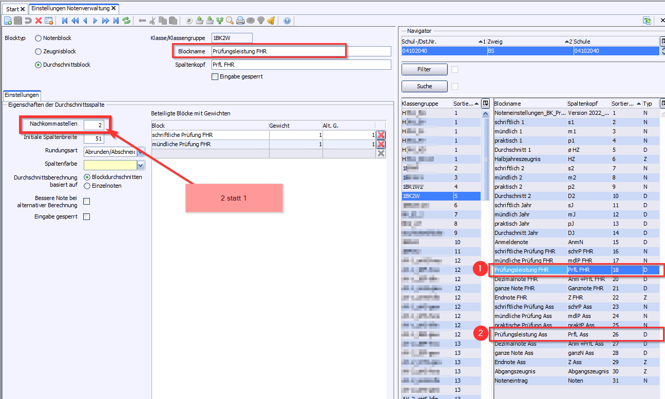
| 1 | (In Schuljahr 2021/22) Ab Version vom 22.2.22: Durchschnittsblock Prüfungsleistung, Eigenschaften der Durchschnittsspalte Nachkommastellen auf „2“ korrigiert. Anpassen vorhandener Notenblöcke |
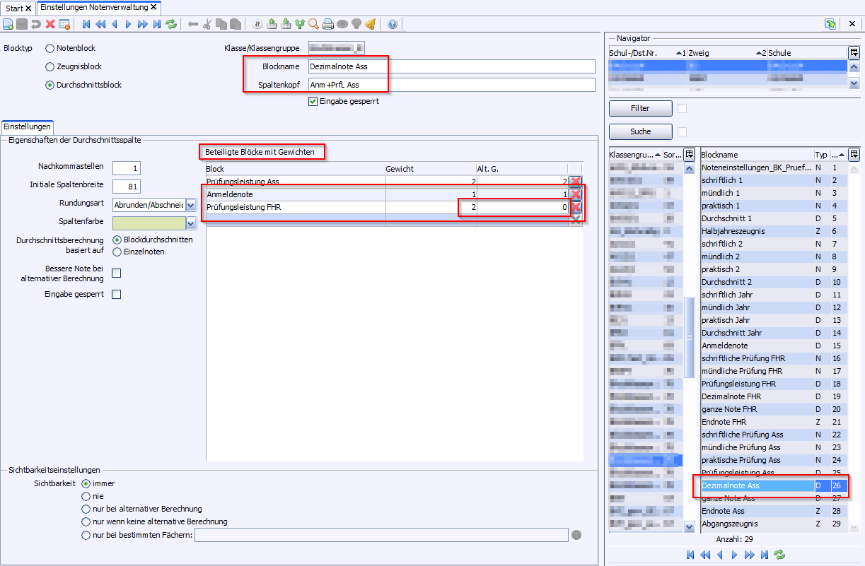
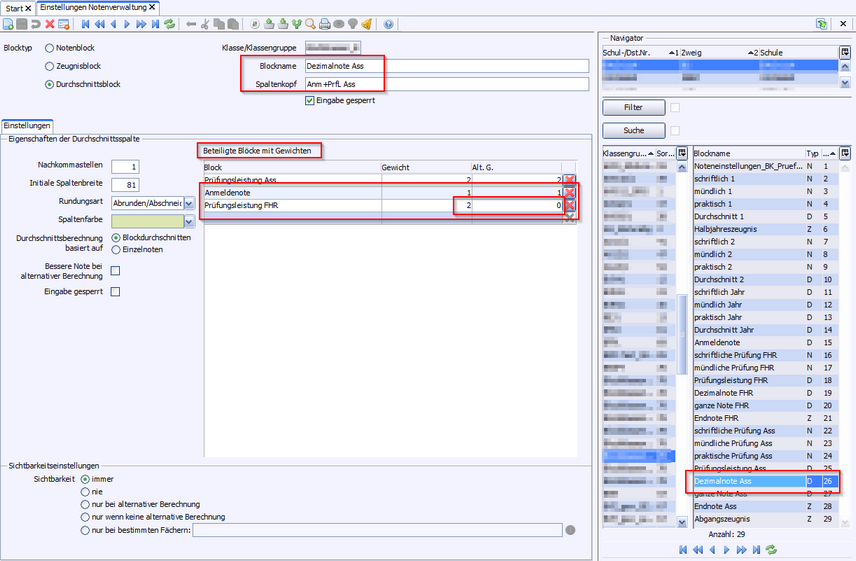
| 2 | (In Schuljahr 2021/22) Ab Version vom 22.2.22: Durchschnittsblöcke Prüfungsleistung Ass und Prüfungsleistung FHR, Eigenschaften der Durchschnittsspalte‘ Nachkommastellen auf „2“ korrigiert. Anpassen vorhandener Notenblöcke |
| 3 | ergänzende Noteneinstellungen; wurden bisher keine Notenblöcke importiert, aber bereits Halbjahreszeugnisnoten erfasst, können diese Noteneinstellungen trotzdem hinzugefügt werden; siehe Notenblöcke ergänzen. |
| 4 | nur Formatierungsänderungen (bisherige Noteneinstellungen behalten ihre Gültigkeit). |
5 Zusätzliche Funktionalität für mündliche Prüfungen in Fächern, die Teil der Zusatzprüfung sind. Die Möglichkeit, die Mündliche Prüfung so zu wählen, dass sie entweder der FHR, dem Assistenten oder beiden Zeugnissen zugerechnet werden kann, wird jetzt unterstützt:
•Anrechnung nur für Assistent: Keine Änderung zur bisherigen Erfassung (Note in mündliche Prüfung Ass erfassen).
•Anrechnung nur für FHR: Note in mündliche Prüfung FHR erfassen, alt. B. aktivieren.
•Anrechnung beide Zeugnisse: Note in mündliche Prüfung FHR und mündliche Prüfung Ass erfassen, alt. B. aktivieren.
Anpassen vorhandener Notenblöcke
6 (In Schuljahr 202/23) Ab Version vom 25.10.2022 ist die Rundung auf halbe Noten möglich.
Das Ergebnis der schriftlichen Abschlussprüfung in Englisch wird nun aus Kommunikationsprüfung (einfach) und schriftlicher Prüfung (zweifach) als halbe oder ganze Note im Notenblock schriftliche Prüfung (Spaltenbezeichnung schrftl. P.) ausgegeben.
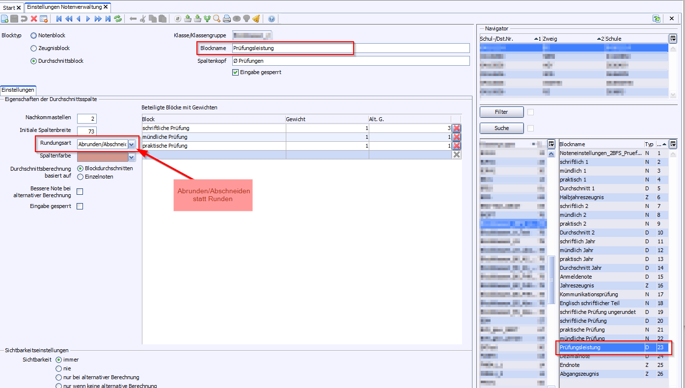
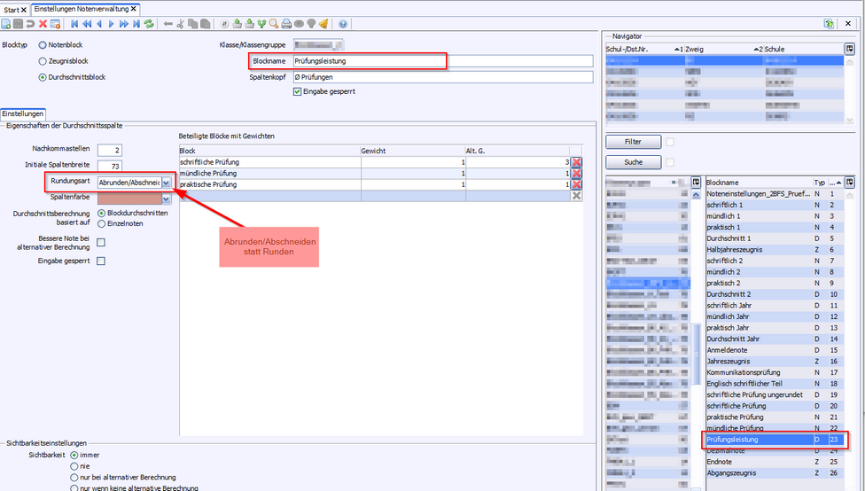
7 (In Schuljahr 2021/22) Ab Version vom 22.02.2022: Durchschnittsblöcke Dezimalnote und Prüfungsleistung, Eigenschaften der Durchschnittsspalte > Rundungsart auf Abrunden korrigiert.
Hinweis: Die Endnote ändert sich bei verordnungsgemäßer Erfassung dadurch nicht.
8 Erläuterungen zum Notenblock ne_BS_ges_Pruefung.xml