>Bildungsgang und Profil über Werteliste auswählen.
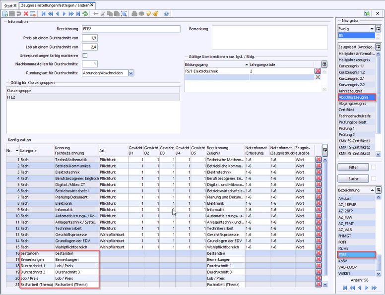
Beispiel FTE
p
Fächer, die nach der Jgst 1 abgeschlossen wurden, sind in der Spalte Jgst 2 mit 0,00 Stunden vorzubelegen. Diese werden dann auf dem Zeugnis mit * gekennzeichnet.
Dabei werden die Noten für das Abschlusszeugnis aus der Jgst 1 (Jahreszeugnis) gezogen.