Diese Seite benötigt JavaScript.

Online-Hilfe

Bildungsgänge

Zeugnisarten

Schablone

2BKAU, 2BKBIB, 2BKBIM, 2BKBT,

2BKC, 2BKE, 2BKFO,

2BKI, 2BKPD, 2BKPY,

2BKTD, 2BKU,  

 

Halbjahreszeugnis

zz_B_BK_HZ_A4

Jahreszeugnis

zz_B_BK_J_A4


Abschlusszeugnis (Assistent/Assistentin)

zz_B_BK-VZ_A_A4_A_ASA_FHAF


Zeugnis der Fachhochschulreife

zz_B_BK-VZ_FHAF_A4_A_ASA_FHAF

p

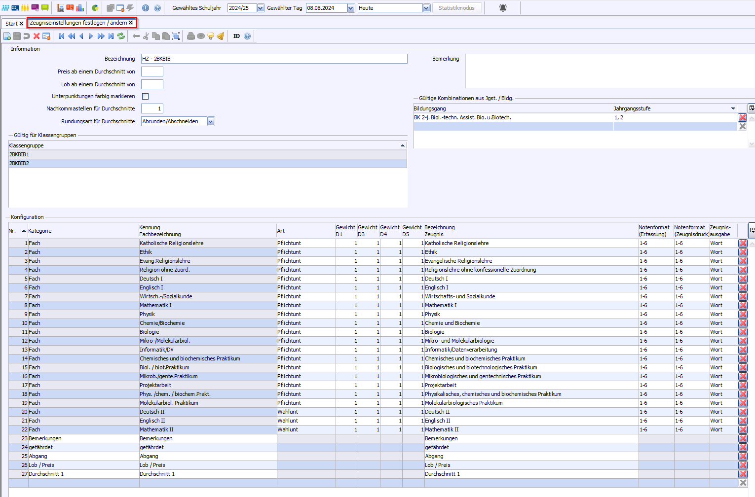
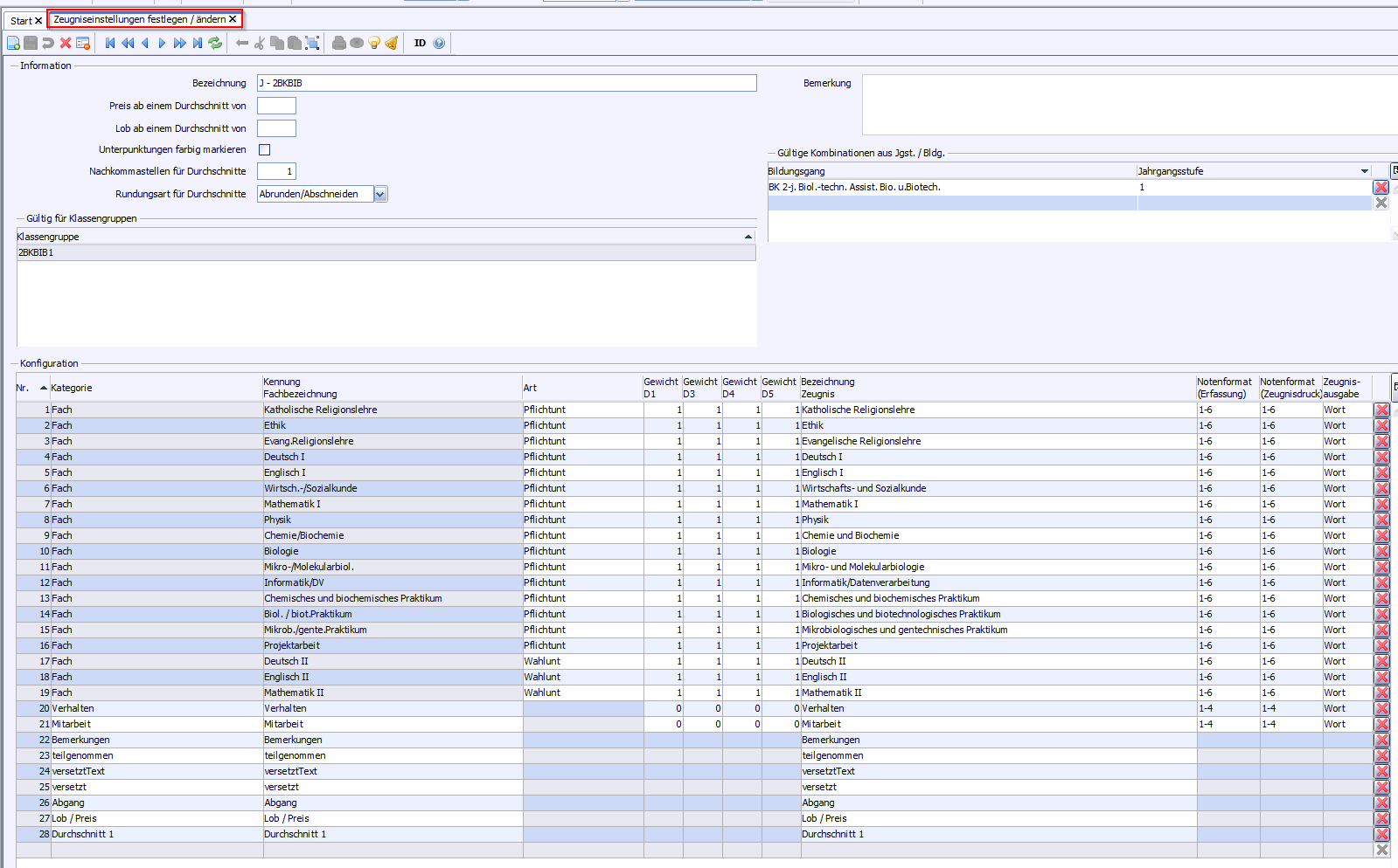
Die unterschiedlichen Texte auf den Zeugnissen werden gemäß der in den Klassen zugewiesenen Stundentafeln erstellt. Siehe Voraussetzungen.

Letzte Aktualisierung: 10.12.2024

2025 Service Center Schulverwaltung - Impressum | Datenschutz