Bildungsgänge
Zeugnisarten
1BK2 P , 1BK2 T , 1BK2 W
Halbjahreszeugnis
zz_B_BK_HZ_A4
Zeugnis der Fachhochschulreife
zz_B_BK-VZ_FHAF_A4_A_ASA_FHAF
Abschlusszeugnis (Assistent
zz_B_BK-VZ_A_A4_A_ASA_FHAF
p
Die unterschiedlichen Texte auf den Zeugnissen werden gemäß der in den Klassen zugewiesenen Stundentafeln erstellt. Siehe Voraussetzungen .
Für die Erfassung von Einzelnoten bei zwei Abschlüssen (Fachhochschulreife und Assistent) können Sie die von uns bereitgestellten Notenblöcke verwenden. (Einstellungen Notenverwaltung )
Letzte Aktualisierung: 16.04.2025
und über Werteliste auswählen.
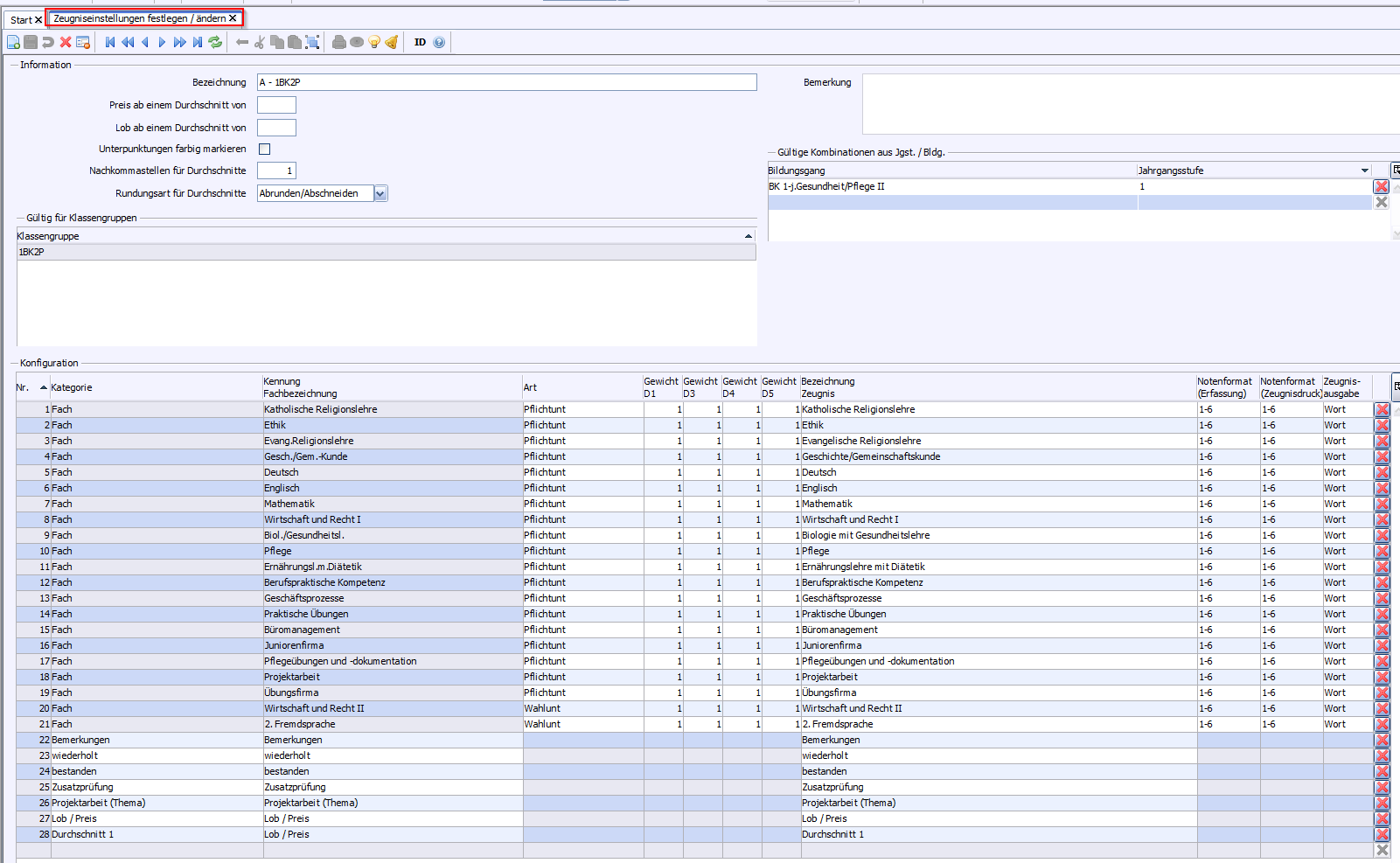
Beispiel: 1BK2P
Fügen Sie folgende Zusatzleistungen in die Zeugniskonfiguration ein:
, , , , .
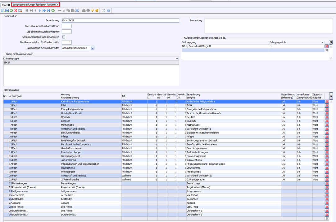
Fügen Sie folgende Zusatzleistungen in die Zeugniskonfiguration ein: , , , , , , , ,
Beispiel: 1BK2P
>
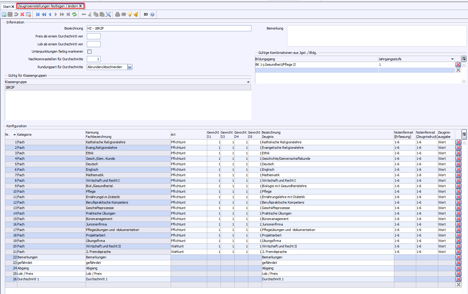
> Fügen Sie folgende Zusatzleistungen in die Zeugniskonfiguration ein: , , , , , ,
Beispiel: 1BK2P
>
Beispiel: 1BK2P
> Wählen Sie oder .
gefährdet
Abgang
Zeugnisart
Bemerkung
Halbjahreszeugnis
Die Probezeit wurde bestanden.
Die Probezeit wurde nicht bestanden.
Zeugnis bei Abgang
Ein Eintrag muss im Schülermodul vorhanden sein.
>
Beispiel: 1BK2P
>
teilgenommen
wiederholt
bestanden
Abgang
Zeugnisart
Zeugnis der Fachhochschulreife
Jahreszeugnis
Abgangszeugnis
Zeugnis (bei Abgang)
>
Beispiel: 1BK2P
> Wählen Sie , , :
wiederholt
bestanden
Zusatzprüfung
Zeugnisart
Abschlusszeugnis
Jahreszeugnis
Bildungsgang
Zeugnisart
Boolean
Beispiel
Beispiel: 1BK2 P
Halbjahreszeugnis
Zeugnis der Fachhochschulreife
bestanden
Jahreszeugnis
wiederholt
Abgangszeugnis
teilgenommen
Zeugnis (bei Abgang)
Abgang
Abschlusszeugnis
betsanden und Zusatzprüfung