Die Leistungsbeurteilung wird in AV bzw. AV dual auf 3 Niveaus durchgeführt, die in ASV-BW durch Kürzel kenntlich gemacht werden.
•Niveau oHS: ein unterhalb des Hauptschulabschlusses gleichwertiger Bildungsstand wird angestrebt
•Niveau mHS: ein dem Hauptschulabschluss gleichwertiger Bildungsstand wird angestrebt
•Niveau 2BF: ein zur Fachschulreife führender Abschluss wird angestrebt.
Für ASV-BW werden die Schüler eines Niveaus in einer Klassengruppe zusammengefasst.
Wichtig (falls der Zeugnistitel verkehrt ist):
Die ersten drei Buchstaben des Klassengruppennamens (Kennung) müssen den folgendenen Kürzeln entsprechen: oHS, mHS, 2BF. Ansonsten werden keine oder falsche Zeugnisse erstellt.
Schüler mit dem Niveau 2BF wechseln für das 2. Jahr in eine Klasse mit entsprechendem Bildungsgang. Das Abschlusszeugnis wird dann erstellt, wie im Abschnitt 2BFS beschrieben.
Die Fächer der Lernprojekte werden von ASD-BW nicht geliefert und müssen vom Anwender selbst angelegt werden.
>Datei: Schulische Daten Fächer
>Anlegen der Fächer auf Basis des Unterrichtsfachs LWBK-GEM.
Leiten Sie die Fächer Lernprojekt 1, Lernprojekt 2 (bzw. alternativ als Fächer mit den genauen Bezeichnungen des Lernprojekts) vom Fach Lebensweltbezogene Kompetenz ab.
Die Fächer Lernfeldprojekt 1, Lernfeldprojekt 2, ... sowie das Fach Betriebliche Lernaufgabe werden analog vom Fach Berufliche Kompetenz abgeleitet.
Die neu angelegten Fächer müssen noch in die Schulstundentafel eingefügt werden und es müssen Stunden zugeordnet werden, damit sie in der Fächerwahl zur Verfügung stehen. Es genügt, den Fächern "0" Stunden zuzuordnen.
Für ASV werden die Schüler eines Niveaus in Klassengruppen zusammengefasst. Die ersten drei Buchstaben des Klassengruppennamens (Kennung) müssen den folgenden Kürzeln entsprechen: oHS, mHS, 2BF. Die nachfolgenden Zeichen können frei vergeben werden (also z.B. als Klassengruppenname oHS1).
>Wählen Sie die Klasse über das Modul Klassen auf.
>Geben Sie den Namen der Klassengruppe im Feld Kennung ein.
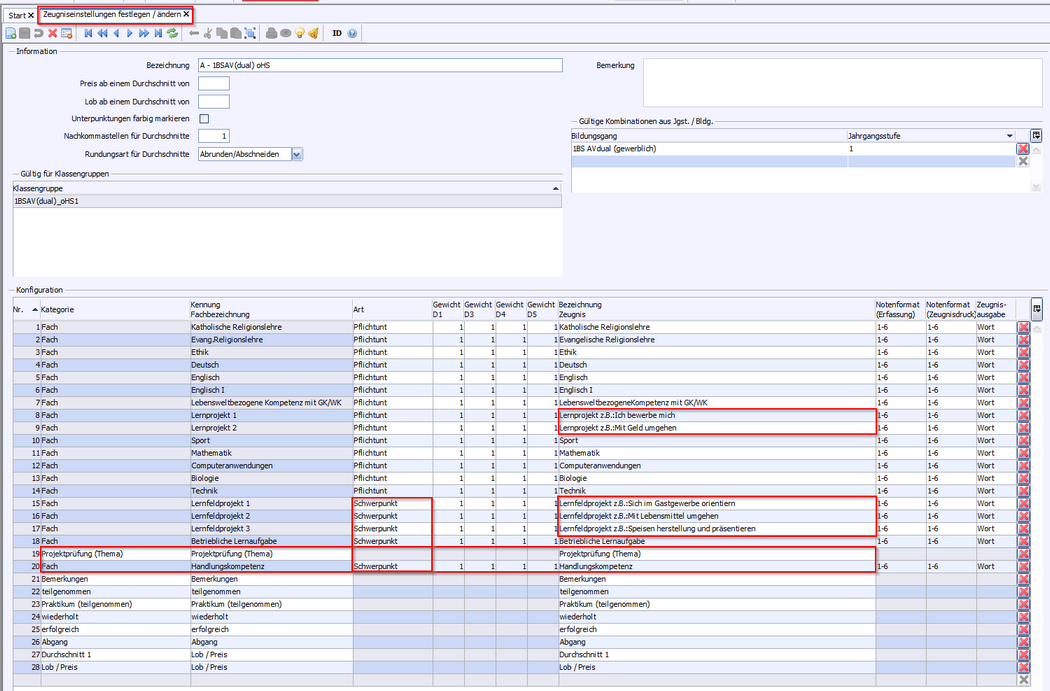
Für jedes Niveau empfehlen wir eine eigene Zeugniskonfiguration für Halbjahreszeugnis, Halbjahresinformation und das Abschlusszeugnis. Hier die Beispiele für die Abschlusszeugnisse:
>Die Fächer (z. B. Lernfeldprojekte (LFP)), die auf der rechten Seite unterhalb der Beruflichen Kompetenz ausgegeben werden sollen, sind in der Spalt Art als Schwerpunkt zu kennzeichnen. In der Spalte Bezeichnung Zeugnis ist der Titel des Lernfeldprojekts (z. B. Gäste bewirten) einzutragen.
>Als Zusatzkategorien sind Projektprüfung (Thema), Bemerkungen, teilgenommen, Praktikum (teilgenommmen), wiederholt erfolgreich Abgang einzutragen sowie evtl. Durchschnitt 1 undLob / Preis. Damit das Thema der Projektprüfung im Zeugnis ausgegeben wird, ist es in der Konfiguration vor dem Fach Handlungskompetenz anzuordnen.
>Für die Bemerkungen Dem Zeugnis liegt eine Praktikumsbescheinigung bei bzw. Dem Zeugnis liegt ein Beiblatt zur Handlungskompetenz bei können Textbausteine erstellt werden.
>Im Halbjahreszeugnis entfallen teilgenommen, erfolgreich und wiederholt.
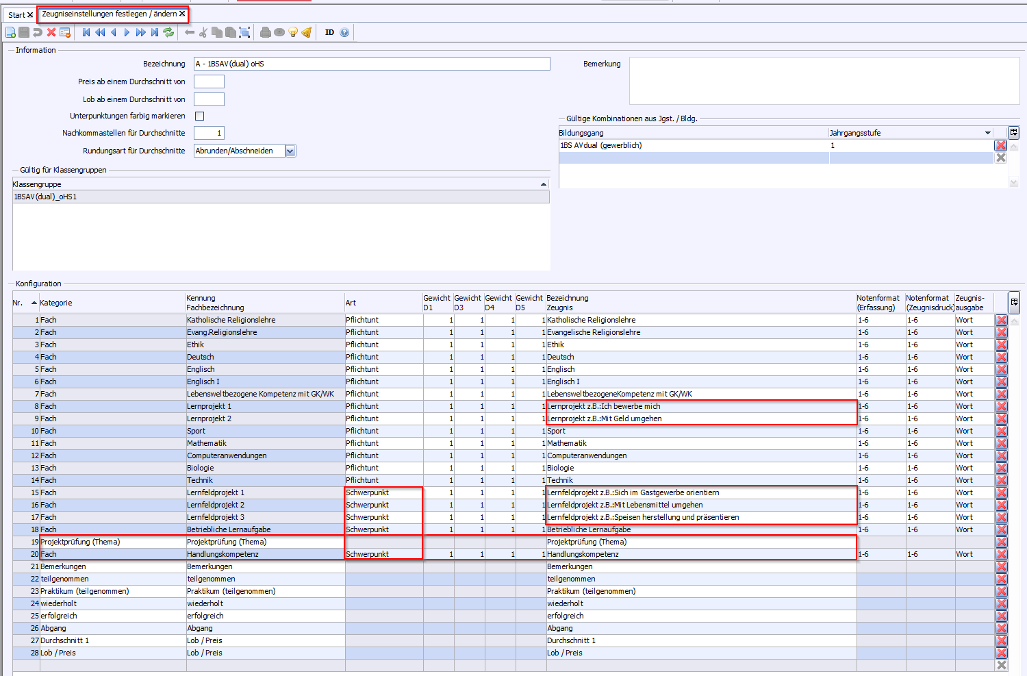
>Die Fächer (z. B. Lernfeldprojekte (LFP)), die auf der rechten Seite unterhalb der Beruflichen Kompetenz ausgegeben werden sollen, sind in der Spalt Art als Schwerpunkt zu kennzeichnen. In der Spalte Bezeichnung Zeugnis ist der Titel des Lernfeldprojekts (z. B. Gäste bewirten) einzutragen.
>Als Zusatzkategorien sind Projektprüfung (Thema), Bemerkungen, teilgenommen, Praktikum (teilgenommen), erfolgreich, bestanden, wiederholt, Abgang einzutragen, sowie evtl. Durchschnitt 1 und Lob / Preis.
>Damit das Thema der Projektprüfung im Zeugnis ausgegeben wird, ist es in der Konfiguration vor dem Fach Handlungskompetenz anzuordnen.
Die Bemerkungen Dem Zeugnis liegt eine Praktikumsbescheinigung bei. / Dem Zeugnis liegt ein Beiblatt zur Handlungskompetenz bei. können über Textbausteine erstellt werden.
>Um im Zeugnis bei Englisch den Text "nicht abschließend geprüft" auszugeben, ist das Fach Englisch I in der Fächerwahl zu wählen, auch wenn Unterricht auf dem Niveau Englisch II besucht wurde.
>Im Halbjahreszeugnis entfallen teilgenommen, erfolgreich, wiederholt und bestanden.
>Die Fächer, die auf der rechten Seite unterhalb der Beruflichen Kompetenz ausgegeben werden sollen, sind in der Spalte Art als Schwerpunkt zu kennzeichnen: Berufsfachliche Kompetenz, Berufspraktische Kompetenz, Handlungskompetenz.
>Die Lernprojekte sind unterhalb des Fachs Lebensweltbezogene Kompetenz einzutragen.
>Als Zeugnisart für das Jahreszeugnis ist Abschlusszeugnis (!) zu wählen.
>Als Zeugnisart für die Halbjahresinformation ist Halbjahresinformation zu wählen.
>Als Zusatzkategorien sind Verhalten,Mitarbeit, Bemerkungen, teilgenommen, Praktikum (teilgenommen), versetzt, Abgang, Profil einzutragen sowie ggf. Durchschnitt 1 und Lob / Preis.
>In der Halbjahresinformation entfallen Verhalten, Mitarbeit, teilgenommen, versetzt.
>In AV und AV Dual gibt es für Schüler, die im Niveau 2BF unterrichtet werden, kein Halbjahreszeugnis, sondern eine Halbjahresinformation.
>Im zweiten Schuljahr im Bildungsgang einer zweijährigen Berufsfachschule sind die Zeugniseinstellungen wie in der Online-Hilfe 2BFS einzurichten und die Zeugnisschablone für AV(dual) zu verwenden.
Die Halbjahresinformation / das Halbjahreszeugnis unterstützt im Wesentlichen dieselben Elemente wie das Abschlusszeugnis.
In den Halbjahreszeugnissen der Niveaus mHS und oHS kann mit der Zusatzkategorie Niveaukürzel die Ausgabe der Bemerkung über den Leistungsstand (DQR-Niveau) gesteuert werden. Fügen Sie diese über Datei: Leistung- und Zeugnisdaten > Zeugniseinstellungen festlegen/ändern in die Zeugniskonfiguration der Halbjahreszeugnisse ein.
In der Klassen(-gruppen)weisen Zeugnisdatenerfassung kann die Bemerkung über den Leistungsstand durch Eingabe in das Feld Niveaukürzel folgendermaßen gesteuert werden:
Eingabe
Zeugnisausgabe
oHS
mHS
Keine Eingabe .
Keine Ausgabe.
Der Leistungsstand entspricht dem Lernniveau A (DQR2).
0
Der Leistungsstand entspricht dem Lernniveau unterhalb A (unterhalb DQR1).
1
Der Leistungsstand entspricht dem Lernniveau A (DQR1).
2
Der Leistungsstand entspricht dem Lernniveau A (DQR2).