Bildungsgänge |
Zeugnisarten |
Schablone |
|---|---|---|
2BK1EH |
Halbjahreszeugnis |
zz_B_BK1EH_HZ_A4_HZ_J_A_FHAF |
Jahreszeugnis |
zz_B_BK1EH_J_A4_HZ_J_A_FHAF |
|
Abschlusszeugnis |
zz_B_BK1EH_A_A4_HZ_J_A_FHAF |
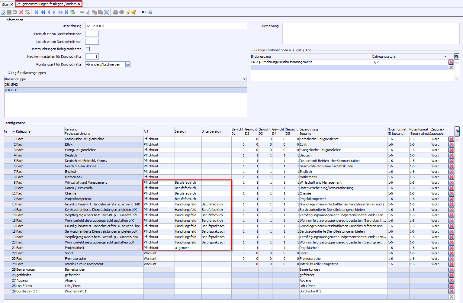
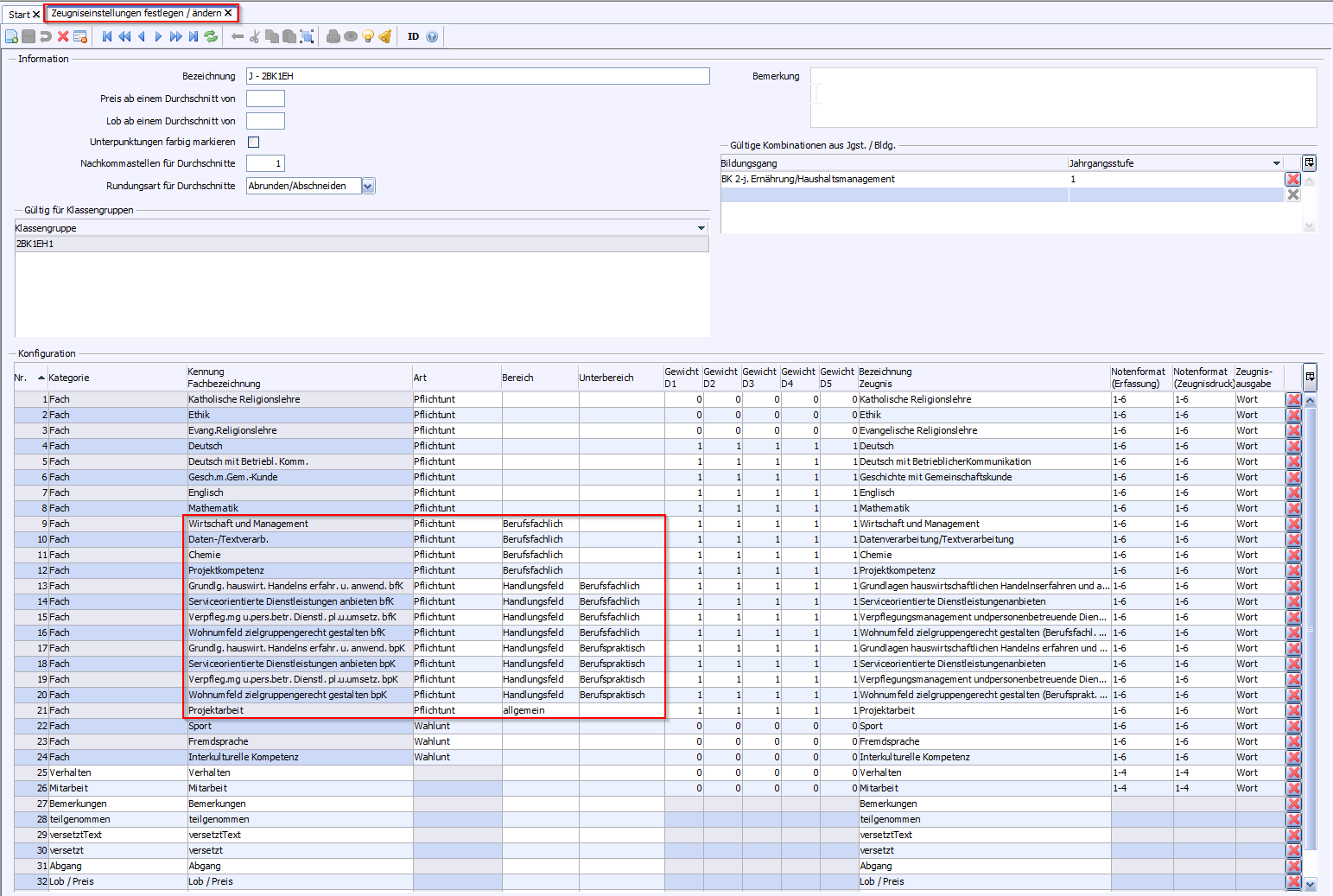
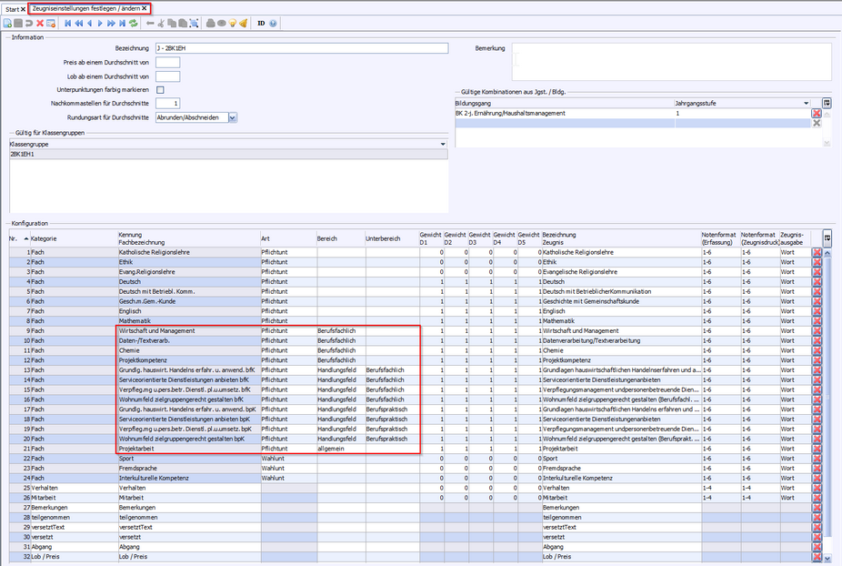
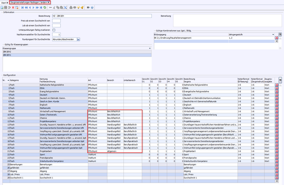
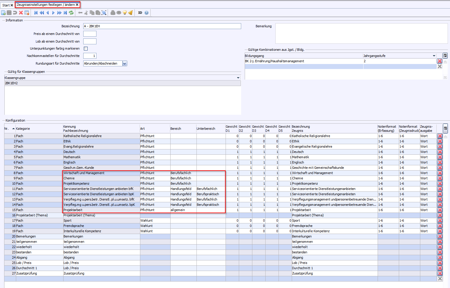
p Die unterschiedlichen Texte auf den Zeugnissen werden gemäß der in den Klassen zugewiesenen Stundentafeln erstellt. Siehe Voraussetzungen. |
|---|