Wenn Sie zur Schnelleingabe der Schülergrunddaten (z. B. bei der Schulanmeldung) eine übersichtlichen Maske benötigen, dann können Sie sich eine solche Erfassungsmaske selbst schnell zusammenstellen.
Das Ergebnis könnte z. B. so aussehen:
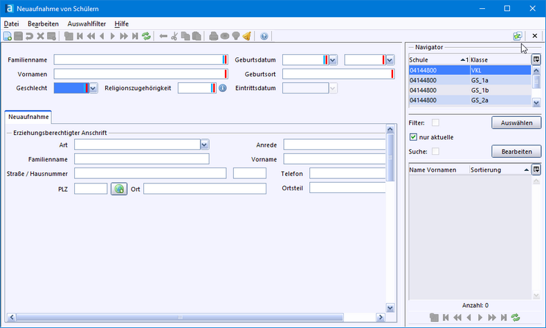
1.Schülergrunddaten: Dieser Block wird in jede Neuerfassungsmaske automatisch eingefügt.
2.Selbstdefinierter Teil der Erfassungsmaske.
3.Klassen-Navigator: In die markierte Klasse werden die erfassten Schüler gespeichert.
Die Felder Familienname, Vornamen, Geschlecht, Geburtsdatum, Geburtsort sowie Religionszugehörigkeit werden automatisch in Ihre neue Erfassungsmaske eingebaut. D. h. Sie brauchen nur noch die zusätzlichen Felder hinzufügen, die Sie für die Schnelleingabe benötigen.
>Öffnen Sie Datei: Verwaltung Neuaufnahme Designmodus.
>Klicken Sie auf Neuen Datensatz hinzufügen und vergeben Sie einen Namen z. B. Schulanmeldung.
>Wechseln Sie im Navigator rechts auf den Reiter Design.
>Öffnen Sie den Datenbereich Grunddaten durch Klick auf das Plus-Symbol.
>Ziehen Sie z. B. folgende Datenfelder mit der Maus an die gewünschte Stelle auf der Maske:
>Übernehmen Sie aus dem Datenbereich Anschriften die beiden Datenfelder Schüler Anschrift / gewöhnlicher Aufenthalt und Erziehungsberechtigter Anschrift.
>Wenn Sie ein Feld für alle Schüler mit einer Eingabe vorbelegen wollen, doppelklicken Sie in das Feld und wählen über das Symbol für die Werteliste den gewünschten Wert aus.
>Öffnen Sie die für Ihre Schule angelegte Maske über Datei: Schüler Neuaufnahme Erfassungsmodus.
>Stellen Sie oben das gewünschte Eintrittsdatum ein (1), wählen die gespeicherte Neuaufnahmemaske (2) und klicken Sie auf OK.
>Markieren Sie im Navigator rechts oben die gewünschte Klasse und klicken Sie auf Neuen Datensatz hinzufügen. Ihre Neuerfassungsmaske steht Ihnen nun zur Verfügung.
p
Sie können das Modulfenster mit der Erfassungsmaske vom Programmfenster abkoppeln. So werden nur die Bearbeitungsflächen angezeigt, die Sie zur Eingabe der Daten benötigen.
>Klicken Sie dazu auf zum Abkoppeln und um das abgekoppelte Modul wieder ins Programmfenster einzuhängen.